-
Notifications
You must be signed in to change notification settings - Fork 1
Home
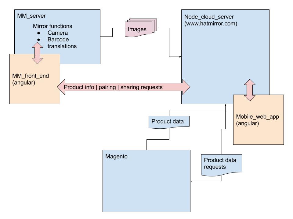
The Magic Mirror project is to create a fun shopping interface that will allow a shopper to try a product, take and share pictures, and ultimately interface with a Magento store to buy the product. Below is an overview. I think it looks like a map of an amusement park!

In the upper left is the Magic Mirror. This is a large screen that is a reflective mirror. The shopper can see an interface in the mirror that will allow them to scan a product, take pictures of it, copy the pictures to their phone, and initiate a purchase.
The pink horizontal arrow indicates syncing the Magic Mirror with a shoppers phone. The Magic Mirror gives the user a QR code they can scan with their phone. Alternately, there is a 4 digit code the user can enter on their phone. This process links the phone with that shopping session.
When the shopper takes pictures of the product, they can choose to send the pictures to their phone. The pictures can then be shared on social media. If the shopper pushes the BUY button on the Magic Mirror, a link to the Magento product page will appear on their phone.